Inhaltsverzeichnis
IFC-Massenimport aus 3D-CAD IFC-Files
Es ist vorteilhaft IFC Modelle bereits in früheren Planungsphasen anzuwenden. Simultan zum Fortschreiten des Projektstandes erfolgt gleichzeitig eine Verdichtung der Daten und somit der Genauigkeit.
Mengenermittlung
Für die Mengenermittlung gibt es in Valerio einen eigenen Programmteil.
Die Mengenermittlungen können manuell erstellt werden und über Projekt-Variable und sämtliche Rechendokumente von Valerio aufgenommen werden.
Diese Projektvariablen können aber auch alternativ durch IFC Files gespeist werden, und übernehmen damit den aktuellen Planungsstand
Die Massenansätze aus IFC Files werden mithilfe von Projektvariablen aus den IFC Files in Valerio eingelesen, dazu werden Vorlagen nach ÖNorm B 1801-1 oder DIN 276 zur Verfügung gestellt.
Die Definition eigener Standards ist ebenfalls möglich.
Anleitung zum Einbinden von IFC-Werten in die Massenermittlung
Folgende Schritte sind erforderlich um Werte aus IFC-Files via Weboffice in die Mengenermittlung in Valerio einzubinden:
- Upload einer IFC Datei
- Variablen an WebOffice übertragen
- IFC Berechnungen zuordnen (in WebOffice)
- IFC Berechnungen importieren (aus WebOffice – nach Valerio)
Diese Schritte werden nun folgend bzw. auf eigenen Seiten im Detail erklärt.
Zur Einbindung von IFC-Werten in Valerio ist das Programm Weboffice erforderlich. Daher müssen Bedingungen vorab erfüllt werden, um überhaupt mit IFC-Werten arbeiten zu können. Sie brauchen einen Zugang zu Weboffice und die Internetadresse von Weboffice muss in Valerio in den Benutzer einstellungen richtig konfiguriert sein (vgl. VALERIO\AVA\Defsetup-de-at\*Username*\def_db_de-at.txt).
Das Projekt muss mit dem gleichen Projektkennzeichen wie in Valerio auch in Weboffice angelegt werden bzw. vorhanden sein.
Das Projektkennzeichen im Weboffice...
… und das Projektkennzeichen in Valerio müssen ident sein!
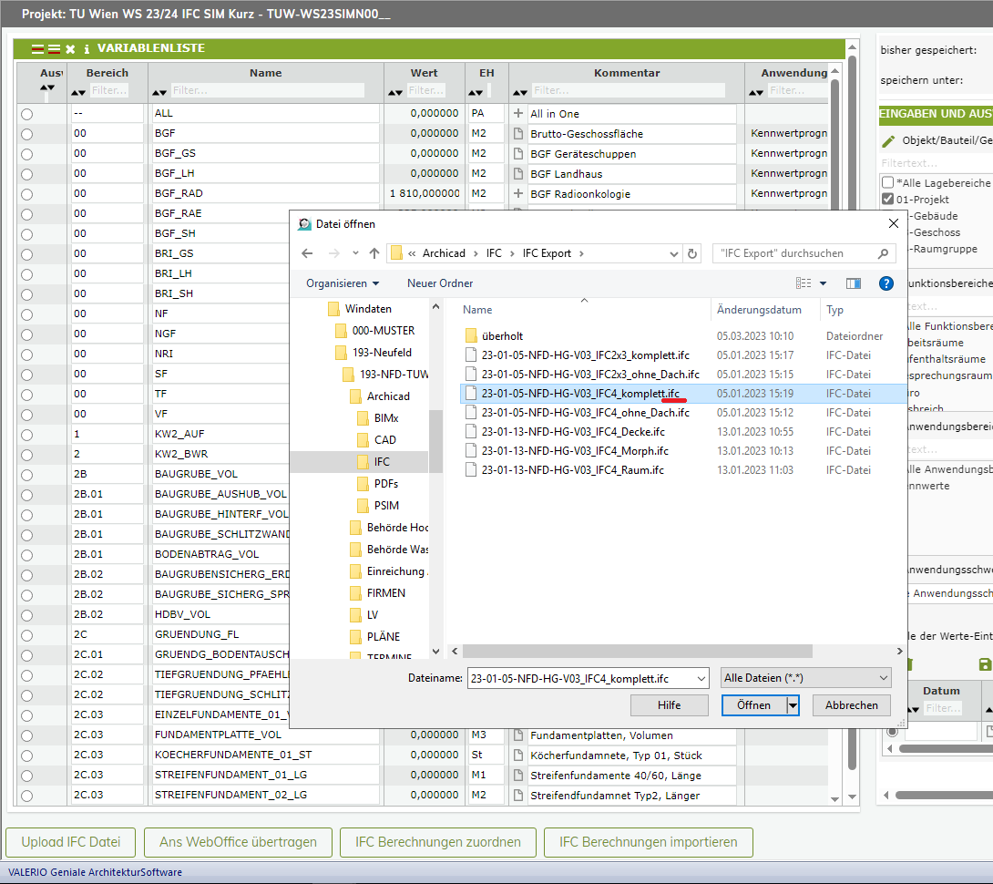
Upload einer IFC Datei
Wählen Sie das gewünschte Projekt und gehen Sie in Valerio zum Modul Mengenermittlung. Dort finden Sie links unten 4 Buttons für die IFC-Mengenermittlung. Klicken Sie auf den ganz linken „IFC-Upload“.
Nun erscheint ein Login Fenster für Weboffice.
Geben Sie dort Ihre Login-Daten ein.
Hinweis: Das Projekt muss mit dem identen Projektkennzeichen in Weboffice angelegt worden sein und Sie müssen mit Ihren Login-Daten Zugriff auf das Projekt in Weboffice haben.
Nun erscheint ein Dateiauswahlfenster. Wählen Sie das gewünschte IFC-File aus.
Wenn der Upload abgeschlossen ist, erscheint eine entsprechende Meldung in Valerio.
Variablen an WebOffice übertragen
Um IFC-Werte Projektvariablen zuzuordnen, die in weiterer Folge in Valerio weiterverwendet werden können, müssen die Projektvariablen von Valerio in Weboffice übertragen werden.
Wählen Sie das gewünschte Projekt und gehen Sie in Valerio zum Modul Mengenermittlung. Dort finden Sie links unten 4 Buttons für die IFC-Mengenermittlung. Klicken Sie auf den 2. Button von links „Ans Weboffice übertragen“.
Es erscheint wieder das Weboffice Anmeldefenster (vgl. „Upload einer IFC Datei“)
Wenn der Upload abgeschlossen ist, erscheint eine entsprechende Meldung in Valerio.
IFC Berechnungen zuordnen (in WebOffice)
Die Zuordnung von Attributen (Werten) zu Projektvariablen erfolgt in Weboffice. Starten Sie Weboffice.
Sie können Weboffice auch aus Valerio heraus starten. Gehen Sie dazu in Valerio zum Modul Mengenermittlung. Dort finden Sie links unten 4 Buttons für die IFC-Mengenermittlung. Klicken Sie auf den 3. von links „IFC Berechnungen zuordnen“.
Es erscheint wieder das Weboffice Anmeldefenster (vgl. „Upload einer IFC Datei“)
Die weiteren Schritte werden nun in Weboffice ausgeführt. Die Anleitung hierzu finden daher im Weboffice Webmanual. Hier gelangen Sie zur Anleitung um IFC Werte in Weboffice zuordnen zu können.
IFC Berechnungen importieren (aus WebOffice – nach Valerio)
Sind in Weboffice die Werte aus einem IFC-File Projektvariablen zugeordnet worden. Wechseln Sie vom Weboffice wieder zu Valerio (Sie können Weboffice nun schließen).
Wählen Sie das gewünschte Projekt und gehen Sie in Valerio zum Modul Mengenermittlung. Dort finden Sie links unten 4 Buttons für die IFC-Mengenermittlung. Klicken Sie auf den ganz rechten „IFC Berechnungen Importieren“.
Es erscheint wieder das Weboffice Anmeldefenster (vgl. „Upload einer IFC Datei“)
In einem Auswahlfenster haben Sie danach die Möglichkeit, die Werte jener Projektvariablen aus Weboffice zu importieren, denen Werte neu (!) aus einem IFC-File zugeordnet wurden. Wählen Sie die gewünschten Projektvariablen aus und bestätigen Sie die Auswahl.
Geben Sie ein Gültigkeitsdatum für die zu importierenden Werte an. Valerio schlägt automatisch den aktuellen Tag vor, Sie können aber auch ein beliebiges anderes Datum angeben.
Sie haben nun die Werte erfolgreich von einem IFC-File zu Projektvariablen in Valerio übertragen und können damit nun weiterarbeiten.
Wie Sie mit Importierten Werten von Projektvariablen in Valerio weiter umgehen, lesen Sie im Kapitel IFC Werte Importieren.


