Inhaltsverzeichnis
Umbuchungen
Durchführung von Umbuchungen zwischen Kostenstellen
Fachlicher Hintergrund: bei Projekten sind oft Umbuchungen zwischen verschiedenen Kostenstellen erforderlich, insbesondere zwischen Gewerkekostenstellen und der Reserve. Das Ziel ist, dass die Gesamtkosten des Projektes gleich bleiben.
Achtung: das Thema „Umbuchungen“ behandelt keine Leistungsänderung.
Die Grafik oberhalb zeigt ein Beispiel für Umbuchungen in einem Projekt.
Im Beispiel ist die Kostenstelle (KST) „4H.00 Baumeisterarbeiten“ mit 10.000,- € budgetiert. Ein erstes Drittel der Leistung soll nun vergeben werden. Dazu wird ein LV mit Eigenauspreisung erstellt. Die Eigenauspreisung ergibt aber einen höheren Betrag als ein Drittel der 10.000,- €. Um dies richtig in der Kostenverfolgung abzubilden ist nun eine Umbuchung von der Reserve des Kostenbereich, in diesem Fall von der „KST 4H.99 Reserve“ über den Differenzbetrag erforderlich (U1). In weiterer Folge treffen Angebot ein. Diese liegen in diesem Beispiel noch höher als die Eigenauspreisung. Wieder ist eine Umbuchung des Differenzbetrages von der Reserve erforderlich (U2). Bei Verhandlungen mit den Firmen kann der Preis wieder etwas gedrückt werden. Nun ist eine Rückführung der erzielten Einsparung durch eine Umbuchung in die Reserve durchzuführen (U3).
Durch eine Abschätzung der Auswirkungen auf die noch ausstehende 2/3 der Leistungen in der KST 4H.00 können nun weitere Umbuchungen zwischen Reserve und Kostenstelle nötig sein.
Umbuchungen im Valerio
Zu Beginn, gehen Sie in das Modul Kosten und öffnen Sie mit einem Klick auf das € Symbol in der Menüzeile rechts oben das Budget-Fenster.
Bei Umbuchungen müssen immer zwei Faktoren definiert werden:
die Quell-Kostenstelle und die Ziel-Kostenstelle (Wo der Betrag hineinfließt)
Umbuchung Prozedere
Wählen Sie im linken Bereich die gewünschte Quell-Kostenstelle aus und klicken Sie im Menü rechts unten auf das Symbol für „Umbuchungen und Budgetverschiebungen durchführen“.
Es erscheint nun ein Fenster für die Umbuchung. Wählen Sie in dem Fenster Ihr Projekt und die Ziel-Kostenstelle aus. Füllen Sie die Felder Beschreibung, Betrag, neue Teilgewerkenummer der Ursprungskostenstelle und neue Teilgewerkenummer der Ziel-Kostenstellen aus.
Nachdem Sie die Umbuchung mit „Umbuchung Durchführen“ bestätigt und das Umbuchungsfenster geschlossen haben, lassen Sie die Kostenstelle neu rechnen (oder wählen Sie eine andere Kostenstelle aus, auf diese Weise wird von Valerio auch neu gerechnet). Es erscheint bei der Quell-Kostenstelle im rechten Bereich die neue Teilgewerkenummer. Wenn Sie diese auswählen, sehen Sie im Bereich rechts unten die Daten der Umbuchung.
Die Teilgewerkenummer selbst ist grau, denn diese können Sie nachträglich nicht mehr ändern.
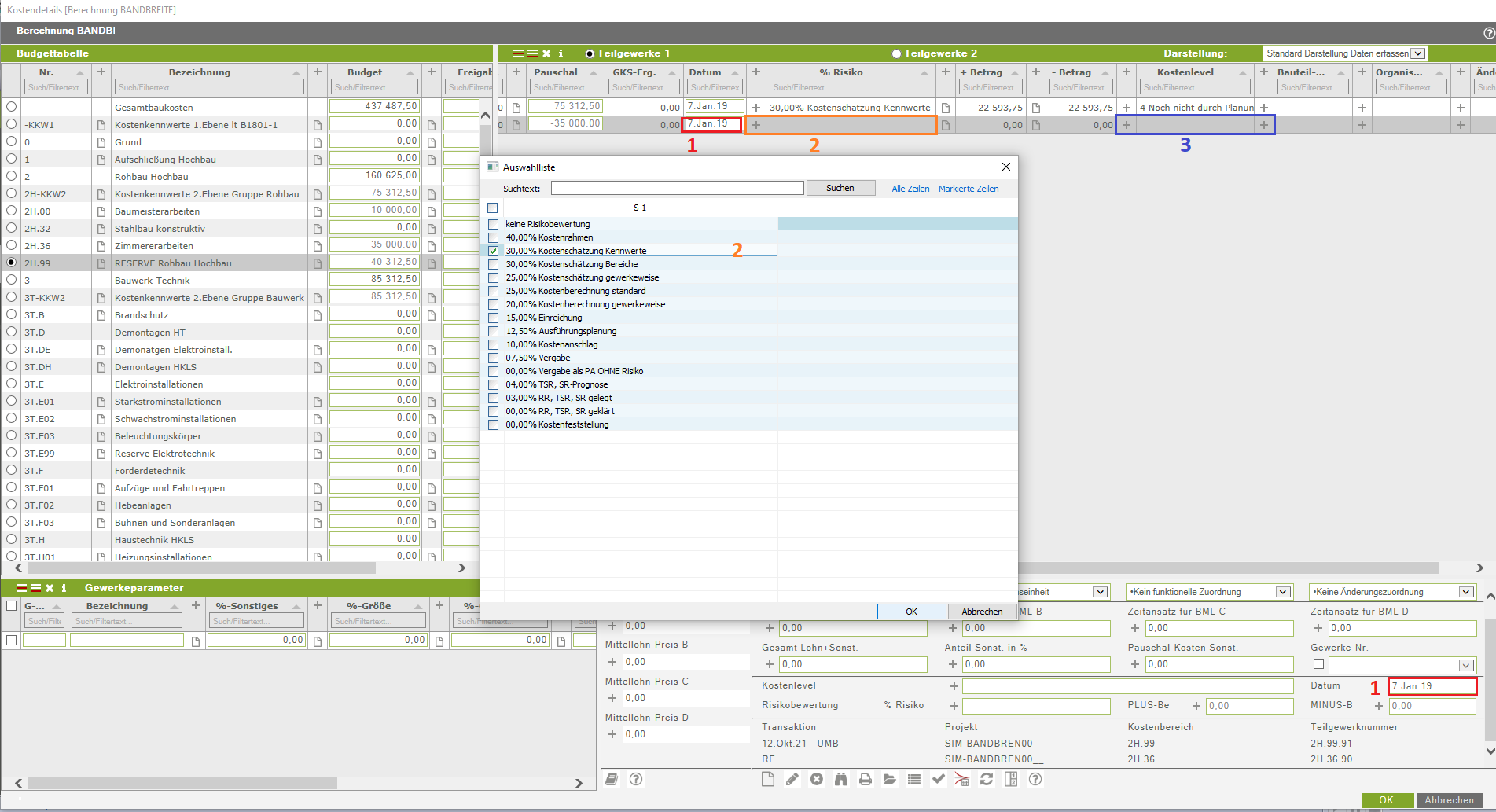
Sie müssen noch bei den neuen Teilgewerkekostennummern das Datum, Risiko % und Kostenlevel anpassen (sowohl bei der Quell- als auch bei der Ziel-Kostenstelle).
Achtung: Das Datum muss bei der Quell- und Ziel-Kostenstelle gleich sein, ansonsten erzeugt man in den Timelines ungewollte und nicht zu erklärende Sprünge.
Hinweis: Es kann vorkommen das die Quell- und Ziel-Kostenstelle nicht die gleiche Bandbreite (Risiko %) besitzen. Daher muss die Bandbreite (+ Betrag und - Betrag) händisch (in ein Rechendokument), bei beiden Kostenstelle der Transaktion, eingetragen werden.
Umbuchung bearbeiten
Müssen Sie eine Umbuchung bearbeiten, beispielsweise weil Sie ein falsches Vorzeichen bei der Umbuchung eingegeben haben, so wählen sie bitte die Quellkostenstelle aus und markieren Sie die Zeile mit der Umbuchung bei den Teilgewerkeelementen und klicken Sie auf das Symbol für „Umbuchungen durchführen“
rechts unten.
Umbuchung löschen
Umbuchungen bestehen immer aus 2 Einträgen, einem bei der Quell-Kostenstelle und einem bei der Zielkostenstelle. Wenn Sie eine Umbuchung löschen möchten, so geht das nur in der Quellkostenstelle. Wählen sie bitte die Quellkostenstelle aus und markieren Sie die Umbuchungszeile bei den Teilgewerkeelementen und klicken Sie auf das Symbol für „Zeile löschen“ in der Menüzeile oberhalb. Sie bekommen abschließend eine Meldung, dass auch der dazugehörende Eintrag in der Zielkostenstelle gelöscht wurde.
